Focus or Die

21 Aug 20255 minute
Hang Huang

Hang Huang

CEO & Co-Founder

Focus or Die: Why Startups Must Prioritize Ruthless Simplicity

The No. 1 enemy of startups isn't competition. It's trying to build everything at once. We learned this the hard way while building our cloud hosting platform.

We launched the open source version of InsForge on July 31st, 2025 with 3 core features: Authentication, Database, and File Storage. Two weeks later, we hit 500 GitHub stars. People loved our product and flooded our community with feedback.

InsForge OSS Github Star History

The number one request was clear: "Self-hosting is too complicated. Can you build a cloud version?" So we started building InsForge Cloud.

The Simple Plan

Our original plan was dead simple: when users sign up, spin up an EC2 VM and host their InsForge instance. Launch by August 31st.

The Simple Plan Wasn’t Simple Anymore

Like most startup founders, I looked at what successful competitors had built: Supabase, Firebase, AppWrite and Neon.

They all had the same feature set:

  • Authentication
  • Database
  • File Storage
  • Realtime
  • Serverless Functions
  • Logs
  • Team Management

"We need all of these too," I thought.

When I presented this to the team, everyone agreed:

  • "Developers love OAuth. Let's include Google and GitHub."
  • "Logs are crucial for debugging and billing."
  • "We need proper team management with invitations."
  • "Serverless Functions are powerful. Developers expect them."

After our scoping meeting, our roadmap had tripled. We thought we had an amazing plan.

Everything Breaks Down

We split the team. Each person owned one feature based on expertise. It felt efficient.

It wasn't.

When problems appeared, nobody could help anyone else. Everyone was drowning in their own module. Frontend waited for backend APIs. Backend waited for frontend feedback. Nothing moved fast.

The Wake-up Call

During daily standups, we kept pushing deadlines. Our August 31st launch became September 14th. We were 2 weeks behind and slowing down. That's when it hit me: we were only 30% as efficient as before.

I remembered Steve Jobs returning to Apple in 1997. The company was dying, spread across dozens of products. Jobs cut everything down to just 4 categories and eliminated the rest. This ruthless focus saved Apple.

Focus & Simplicity

We were building an MVP, it was suppose to be MINIMAL VIABLE PRODUCT. But we'd lost sight of "minimal."

We stepped back and asked ourselves the right question: what do our users actually need most?

The answer became clear when we looked at the feedback again. Users weren't asking for the comprehensive backend feature set. They wanted one thing: make their coding agents into full-stack agents.

That's it. Everything else was nice-to-have.

We realized we were trying to compete with established backend platforms that had years of development and millions in funding. Instead, we should benchmark what they looked like in their early days!

So we ruthlessly re-prioritized everything following the mechanism below:

  • P0 - Must have to launch
  • P1 - Important but not blocking MVP
  • P2 - Nice to have later

The Power of Saying NO

We crossed most features off our roadmap. Suddenly, everything became clear again.

Our velocity doubled. We actually finished one week early: August 24th instead of August 31st.

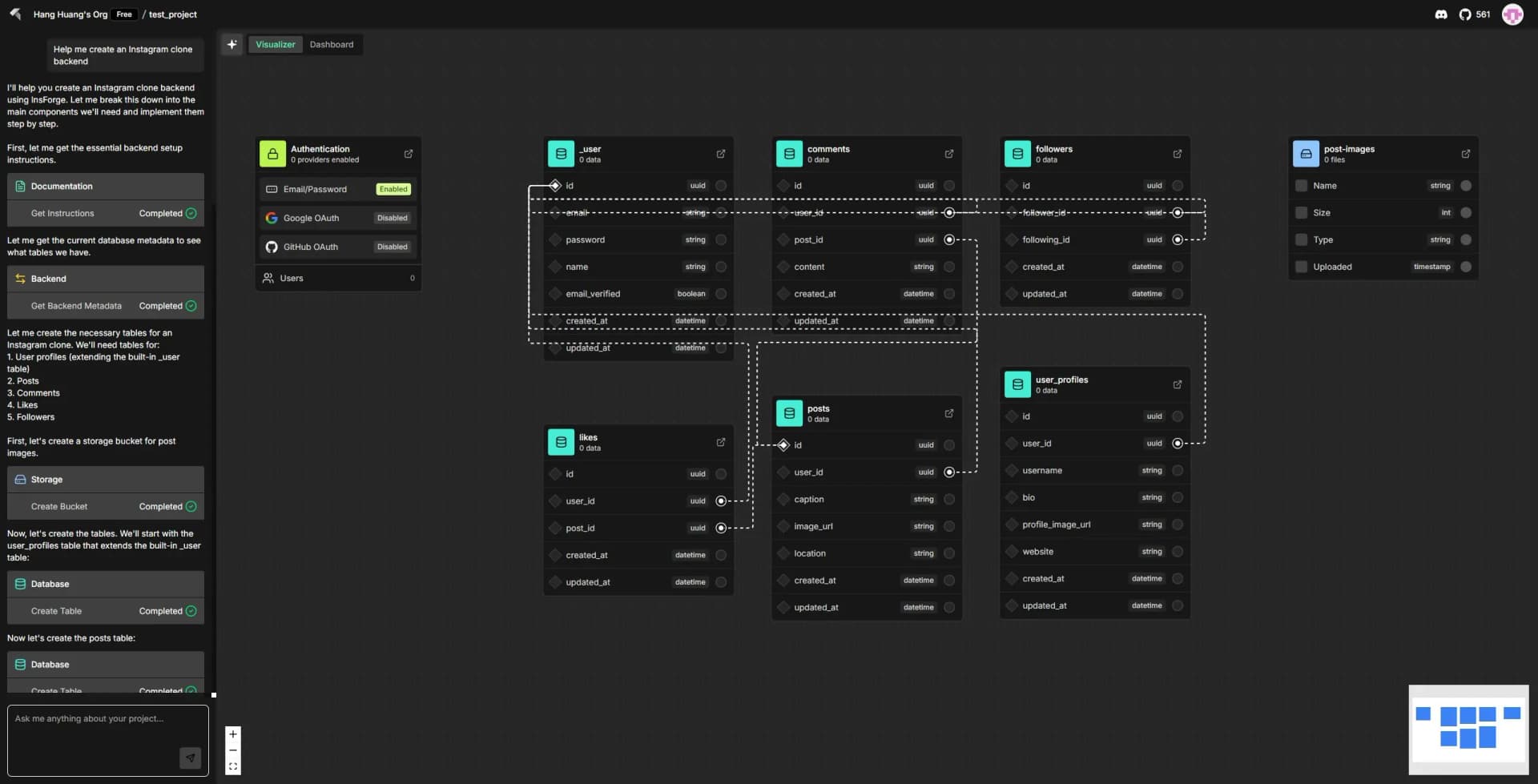
InsForge Dashboard User Interface

The New Rule

We now live by: Launch fast → Talk to users → Build what they need → Repeat.

Every feature is a bet. Early-stage startups can't afford too many bets at once.

Just as Reid Hoffman’s (LinkedIn’s co-founder) famous line:

“If you are not embarrassed by the first version of your product, you’ve launched too late.”